Введение. Всовременном мире на рынке качество продукции оказывает большое влияние на конкурентоспособность предприятия. Для достижения высокого качества продукции и/или услуг в организациях используют СМК, основанную стандартах ИСО серии 9000.
Внутренний аудит СМК как один из инструментов менеджмента направлен на выявление областей для улучшения и определения способности СМК обеспечивать достижение стратегических целей предприятия.
Постоянное совершенствование инструментов процесса «Внутренний аудит системы менеджмента качества» связано с необходимостью повышения эффективности функционирования СМК организаций. Одним из ключевых элементов обеспечения высокого уровня качества является внутренний аудит, который позволяет объективно оценить состояние процессов, выявить несоответствия и предложить меры по улучшению.
Аудит — систематический, независимый и документированный процесс установления объективного свидетельства и его объективного оценивания для получений степени соответствия критериям аудита [1]. Требования к проведению аудита СМК предъявляются в соответствии с ГОСТ Р ИСО 19011–2021 и ГОСТ Р ИСО 9001–2015.
Инструменты внутреннего аудита СМК — это совокупность различных методов и моделей управления организацией для достижения поставленных целей и задач [2].
К инструментам внутреннего аудита СМК относятся:
- инструменты подготовки и планирования — программа аудита, план проведения аудита, чек-листы;
- инструмента сбора доказательств — анализ документации, интервью и опросы, наблюдение, фото/видео фиксация;
- инструменты управления несоответствиями — отчет о проведенном аудите с зафиксированными несоответствиями, план КМ [2].
Применение таких инструментов позволяют аудитору собирать объективные доказательства, оценивать соответствие/эффективность процессов, выявлять причины отклонений и контролировать выполнение корректирующих мероприятий.
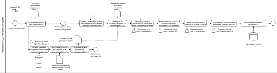
Для последующего проведения анализа на основании внутренней процедуры, регламентирующий порядок проведения внутреннего аудита, была разработана схема, представленная на рисунке 1.
Рис 1. Схема процесса внутреннего аудита СМК в организации
В ходе проведения анализа процесса внутреннего аудита СМК в организации были выявлены следующие узкие места:
- устаревшая программа внутренних аудитов;
- большие временные затраты на подготовку к внутреннему аудиту;
- большие временные затраты на подготовку и согласование отчета по внутреннему аудиту;
- ручной контроль сроков разработки ПКМ, мероприятий по результатам ПКМ и ручное ведение базы внутренних аудитов в Excel.
По результатам анализа сделан вывод, что внутренний аудит СМК в организации не в полной мере учитывает рекомендации стандарта ГОСТ Р ИСО 19011–2021 и требует ряд улучшений с целью оптимизации процесса и результативности процесса.
Для улучшения процесса рекомендовано предпринять следующие шаги:
- разработка чек-листов для проведения внутренних аудитов по требованиям сертифицируемого стандарта и внутренней документации системы менеджмента;
- внедрение концепции «Летучий аудит»;
- разработка технического задания на автоматизацию процесса.
1.1 Разработка чек-листов для проведения внутренних аудитов
Чек-листы — один из самых практичных инструментов внутреннего аудита. Они упрощают подготовку, стандартизируют сбор доказательств и ускоряют формирование выводов. При правильном использовании чек-листы повышают объективность проверок, делают аудит воспроизводимым и удобным для последующего анализа.
Чек-лист представляет собой структурированный список вопросов и критериев, разработанные для проверки конкретных аспектов деятельности организации. Чек-листы помогают обеспечить последовательность и полноту проверок, снижают вероятность упущенных деталей и обеспечивают объективность оценок.
Чек-лист должен быть составлен таким образом, чтобы в область проверки было включено:
— все, что является критической характеристикой в отношении объекта проверки;
— периодически повторяющиеся проблемы;
— проблемы, выявленные в результате оценок СМК со стороны внешних организаций;
— проблемы, выявленными в ходе предшествующих внутренний проверок, в том числе и в других подразделениях [3].
Примеры чек-листов представлены на рисунке 2.
Рис. 2. Примеры чек-листов для проведения аудита
Чек-листы могут дорабатываться по мере разработки и актуализации требований внутренних процедур, появления повторяющихся проблем, а также проблем, выявленных в ходе предшествующих внутренних аудитов, в том числе и в других подразделениях.
Главное преимущество данных чек-листов — их подробность, так как в одном документе собраны все требования внутренних процедур системы менеджмента и требования сертифицированного стандарта, предъявляемые к конкретному процессу.
Использование чек-листов позволит снизить временные затраты на подготовку к внутреннему аудиту уже у опытных аудиторов, а также поможет вновь принятым аудиторам быстрее адаптироваться к проведению аудитов.
1.2 Внедрение концепции «Летучий аудит»
Летучий аудит — кратковременная, целевая проверка конкретного процесса, участка или операции, проводимая без долгой предварительной подготовки и часто без предварительного уведомления.
Цель летучих аудитов — оперативно проверить соответствие ключевых требований, обнаружить риски и незамедлительно получить объективную картину выполнения требований внутренней документации [4].
Внедрение концепции «Летучий аудит» необходимо для незамедлительного решения проблем, связанных с нарушением идентификации и прослеживаемости продукции в процессе производства, сохранением продукции и управлением несоответствующей продукцией.
Проведение летучих аудитов на регулярной основе с периодичностью раз/два раза в неделю для всех производственных процессов позволит своевременно выявлять и устранять потенциальные несоответствия и оперативно принимать корректирующие меры.
1.3 Разработка технического задания на автоматизацию процесса
Процесс внутреннего аудита СМК требует автоматизации с целью контроля соблюдения сроков аудита, установленных требованиями внутренней документации, а также уйти от бумажного документооборота, существенно усложняющего деятельность внутреннего аудита.
Для автоматизации процесса будет использоваться уже существующая конфигурация системы 1С с необходимыми корректировками для адаптации под реальные возможности внутреннего аудита. Это позволит сократить минимизировать затраты на внедрение и обучение персонала.
Предлагаемое техническое задание позволит решать следующие задачи:
— уведомлять проверяемые подразделения о планируемом внутреннем аудите (рассылка плана аудита);
— формировать отчет о проведении внутреннего аудита;
— уведомлять владельцев процессов о сроках разработки ПКМ;
— уведомлять исполнителей, ответственных за реализацию корректирующих мероприятий по результатам внутреннего аудита;
— формировать отчет для высшего руководства о проведенных внутренних аудитах за отчетный период.
Благодаря внедрению автоматизации внутреннего аудита сотрудники организации избавятся от рутинных и механических задач и получат возможность сфокусироваться на выполнении более приоритетных задач.
Алгоритм процесса «Внутренний аудит системы менеджмента качества» после внедрение автоматизации будет выглядеть так, как на рисунке 3.
Рис. 3. Схема автоматизированного процесса «Внутренний аудит системы менеджмента качества»
Совершенствование инструментов внутреннего аудита позволит организации оптимизировать количество, качество и объективность проверок процессов, а также уменьшить вероятность возникновения потенциальных несоответствий, влияющих на качество выпускаемой продукции, за счет их быстрого обнаружения и, следовательно, улучшить процессы и повысить эффективность СМК организации.
Литература:
- ГОСТ Р ИСО 19011–2021. Руководящие указания по аудиту систем менеджмента качества: национальный стандарт Российской Федерации: издание официальное: утвержден и введен в действие Приказом Федерального агентства по техническому регулированию и метрологии от 21 апреля 2021 г. № 261-ст: введен взамен ГОСТ Р ИСО 19011–2012: дата введения 2021–07–01 / подготовлен Федеральным автономным учреждением «Национальный институт аккредитации» (ФАУ НИА). — Москва: Стандартинформ, 2021. — 41 с.
- Котляр, Л. А. Система современных инструментов менеджмента / Котляр Л. А. — Текст: электронный // Инновационная наука — 2021. — № 11–2. — С. 50–52 — URL: https://cyberleninka.ru/article/n/sistema-sovremennyh-instrumentovmenedzhmenta (дата обращения: 20.11.2025).
- Зекунов, А. Г. Организационно-методическое обеспечение внутреннего аудита систем менеджмента качества на основе требований ГОСТ Р ИСО 9001– 2015: учебное пособие / А. Г. Зекунов, С. В. Бабыкин, В. А. Новиков, Ю. П. Зубков; под редакцией А. Г. Зекунова. — Москва: Академия стандартизации, метрологии и сертификации, 2018. — 176 c. — ISBN 978–5–93088–198–1. — Текст: электронный.
- Козлов, К. И. Совершенствование процесса внутреннего аудита СМК / Козлов К. И. — Текст: электронный // Science Time — 2019. — № 6(65). — URL: https://cyberleninka.ru/article/n/sovershenstvovanie-protsessa-vnutrennego-audita-smk (дата обращения: 24.11.2025).

